你好,我是Tony Bai!欢迎来到我们设计先行模块的第一次实战串讲。
在前面的几节课(第14~19节)中,我们系统地学习了Go项目的设计原则,涵盖了项目布局、包设计、并发模型选择、接口设计、错误处理策略以及Go包API设计规范。理论知识我们已经掌握了不少,但设计能力的提升,最终还是要落到实践中去。
很多时候,我们拿到一个需求,最容易产生的冲动就是“撸起袖子就是干”,直接开始编写代码。但没有经过深思熟虑的设计,往往会导致项目后期举步维艰:代码耦合严重、难以测试、不易扩展、维护成本高昂,甚至需要推倒重来。
接下来的两节课,我们将通过一个具体的案例——“短链接服务”,来完整地走一遍设计的流程。目的不是要实现一个功能完备、性能极致的系统,而是要演示如何将前面学到的设计原则应用到实际问题中,让你看到理论是如何指导实践的,并体会设计决策背后的思考过程。
在这节课中,我们将重点关注:
-
需求解读:明确我们要构建什么。
-
架构草图与分层思想:勾勒系统的核心组件。
-
核心功能模块的识别与初步职责定义:从需求和架构出发,识别出关键的逻辑单元并初步映射到包。
-
项目结构规划(第一版):将逻辑模块映射到初步的物理目录划分。
-
核心包的具体实现与接口的“发现”:实践高内聚、低耦合原则,并演示接口是如何从具体需求中“自然涌现”的,同时展示引入接口后的结构演变。
通过这节课,你将看到一个简单的想法是如何逐步转化为一个结构清晰、职责分明的设计蓝图的。
需求解读与技术选型考量
任何软件设计的起点都是理解并明确需求。只有搞清楚了我们要解决什么问题,为谁解决,才能为后续的架构和技术选型奠定坚实的基础。
我们的目标是设计一个 “短链接服务”(Short Link Service)。它的核心功能很简单,首先是生成短链接(Create Short Link):接收一个原始的长 URL,生成一个唯一的、较短的标识码(比如 aBcDeF),并将长 URL 与短码的映射关系存储起来。返回生成的短码。然后是获取长链接(Get Long URL):接收一个短码,查找对应的原始长 URL并返回。
为了让设计更完整一些,我们再考虑一个常见的扩展需求,也就是点击统计(Analytics - 轻量):记录每个短链接被访问的次数(我们暂时不设计复杂的统计后台,只考虑记录次数)。
非功能性需求(简单考虑):
-
性能:短链接的查找(
GetLongURL)需要非常快。 -
可扩展性:系统未来可能需要支持更多的链接,存储和处理能力需要能水平扩展(设计阶段重点是逻辑结构)。
-
可靠性:服务需要稳定可靠。
技术选型(初步设想,聚焦内部逻辑):
-
短码生成:
-
初步想法:我们可以先尝试一种简单的策略,比如对长URL进行哈希,然后截取一部分作为短码。
-
未来考量:这种简单哈希可能会有冲突,也可能不够“短”或不够“友好”。未来我们可能需要更复杂的策略,如自增ID转特定进制、专门的发号器服务,或者需要处理自定义短码的需求。这种“未来可能变化”的意识是关键。
-
-
数据存储:
-
初步想法:为了快速原型开发和测试,我们可以先考虑将短链接映射关系存储在内存中。
-
未来考量:内存存储在服务重启后会丢失数据,不适用于生产。生产环境通常需要持久化存储,如关系型数据库(MySQL、PostgreSQL)、NoSQL数据库(Redis、Cassandra)或分布式键值存储。我们还需要考虑数据备份、扩展性和查询性能。这里也存在“未来可能替换或有多种实现”的情况。
-
-
对外暴露的核心能力:根据我们定义的核心功能,这个“短链接服务”至少需要对外提供以下几种核心能力,以便用户或其他系统能够与之交互:
-
创建短链接的能力:用户需要一种方式提交一个长URL,并获取到一个对应的短码。
-
通过短码访问长链接的能力:用户或其浏览器需要能通过短码请求服务,并被引导(通常是重定向)到原始的长URL。
-
(可选)获取短链接统计信息的能力:如果我们实现了点击统计,可能还需要一种方式(也许是内部或管理员接口)来查询某个短链接的访问次数。
-
这些能力是服务必须提供的功能性入口点。至于这些入口点最终是以HTTP API的形式(比如 POST /links 和 GET /{short_code})、gRPC服务接口,还是作为一个Go库直接被其他Go程序调用的函数/方法来实现,这是我们后续在详细设计API和传输层时需要具体化的技术决策。在当前需求分析阶段,我们重点是识别出这些必须对外提供的核心服务能力。
明确了需求和初步的技术方向后,我们需要从一个更高的视角来审视整个系统,勾勒出它的核心组成部分以及它们之间大致的协作关系。这就是架构设计的初步草图,它能帮助我们建立对系统全局的认知。
架构草图与分层思想
根据需求,我们可以初步勾勒出系统的核心逻辑分层和它们之间的交互关系:

如图所示,整个“短链接服务应用”分为4个核心模块。
-
接入层:负责处理具体的协议(如HTTP)和外部世界的通信。
-
核心服务层(核心业务逻辑):封装了短链接服务的核心业务规则。
-
数据存储模块:负责短链接映射和统计数据的持久化。
-
ID生成模块:负责生成唯一的短码。
这种分层结构使得每一层都可以专注于自己的核心职责。有了高层的架构设想,接下来就需要将这些抽象的“层”和“模块”具体化。首先,我们要识别出构成“短链接服务”应用核心的关键功能单元,并初步为它们划定职责范围,这直接关系到后续代码的组织和包的设计。
核心功能模块识别与初步的包设计考量
在明确了高层架构和分层思想后,我们可以进一步识别出实现“短链接服务”所需的核心功能模块,并为它们初步定义职责。这个阶段,我们不仅在逻辑层面思考,也开始将这些逻辑单元初步映射到Go的包(package)结构上,思考如何组织这些包以实现高内聚。
-
短码生成模块 ->
idgen包:a. 核心职责:负责根据输入(如长URL),生成一个符合要求的、唯一的短码。所有与短码生成算法、策略、唯一性保证相关的逻辑都应内聚在此。
b. 初步包考量:我们可以创建一个
idgen包来封装所有ID生成相关的逻辑。初期,这个包内将直接包含我们选择的第一种具体实现(例如,基于简单哈希的生成器)。将所有ID生成相关的代码放在一个包内,符合高内聚原则。 -
数据存储模块 ->
storage包:a. 核心职责:持久化短码与长URL的映射关系,以及相关的元数据(如访问计数、创建时间)。提供统一的数据保存、查找和更新接口。所有与数据存取、数据库交互(或内存模拟)相关的逻辑都应内聚在此。
b. 初步包考量:创建一个
storage包来封装所有数据持久化逻辑。初期,这个包内将直接包含我们选择的第一个具体实现(例如,基于内存的存储),将所有存储相关代码放在一起,职责清晰。 -
业务编排服务模块 ->
shortener包:a. 核心职责:作为核心业务逻辑的封装者和协调者。它将使用
idgen包的功能来创建短码,并使用storage包的功能来保存和检索链接信息。它还负责处理核心业务规则,如输入校验、冲突处理逻辑(如果ID生成与存储有冲突)、访问统计的触发等。b. 初步包考量:创建一个
shortener包,它是连接其他底层模块(如idgen、storage)并实现核心业务流程的地方。这个包的内聚性体现在它专注于“短链接服务”本身的核心业务,而不关心ID具体怎么生成、数据具体怎么存储。 -
配置管理模块 ->
config包:a. 核心职责:负责加载和管理应用程序的配置信息(如服务器端口、日志级别、数据库连接字符串等)。
b. 初步包考量:这是一个相对独立且通用的功能,适合放在一个专门的
config包中。 -
外部交互模块 ->
api包:a. 核心职责:处理与外部世界的交互,如接收HTTP请求、解析参数、调用业务编排服务、返回响应。
b. 初步包考量:我们将创建一个
api包,并在其下根据具体协议创建子包,如api/http。它将依赖shortener包。此外,万一未来真的需要支持gRPC或其他某种IPC机制,有一个api目录作为统一的入口点,组织结构会更清晰。例如,可以添加 api/grpc。
通过这样的初步识别和包设计考量,我们已经有了一组逻辑上相对独立且职责明确的候选包。这些包的划分遵循了高内聚的原则——每个包都聚焦于一个特定的功能领域。
将逻辑模块映射到具体的Go包之后,我们还需要为这些包在文件系统中找到一个合适的“家”。这就是项目结构规划的任务,它要确保我们的代码库既符合Go的组织习惯,又能清晰地反映我们对模块和职责的划分。
项目结构规划(第一版——映射已识别的包)
基于上述识别出的核心功能模块及其对应的包,并结合我们在第14节学习到的项目布局知识,可以规划出项目的第一版项目目录结构如下:
demo1/shortlink/
├── go.mod # Go 模块文件
├── internal/ # 内部代码,项目核心逻辑所在地
│ ├── api/
│ │ └── http/
│ │ ├── handler/
│ │ │ └── handler.go
│ │ └── server/
│ │ └── server.go
│ ├── config/ # 配置管理包
│ │ └── config.go
│ ├── idgen/ # 短码生成包 (初期直接包含简单哈希实现)
│ │ └── simple_hash_generator.go
│ ├── shortener/ # 业务编排服务包
│ │ └── service.go
│ └── storage/ # 数据存储包 (初期直接包含内存实现)
│ └── memory_store.go
└── main.go # 应用主入口
设计决策说明:
-
main.go:放在根目录,作为应用的启动入口,负责初始化依赖并将它们组装起来。此外由于短链接服务就一个可执行程序,我们没有必要建立一个cmd/目录。 -
/internal/:所有核心的功能包都放在这里,因为它们是特定于这个短链接服务的。-
config/: 实现配置加载逻辑。 -
shortener/:这是我们的核心业务逻辑层。service.go将定义Service类型,它会直接依赖于我们接下来要具体实现的idgen/simplehash和storage/memory包中的类型。 -
storage/:这是“数据存储模块”的统一入口包。初期,我们将在storage/memory_store.go文件中直接定义和实现基于内存的存储逻辑,例如memory.Store类型及其方法。此时,storage包本身就提供了第一个具体的存储实现。 -
idgen/:这是“短码生成模块”的统一入口包。初期,我们将在idgen/simple_hash_generator.go文件中直接定义和实现基于简单哈希的ID生成器逻辑,例如idgen.Generator类型及其方法。idgen包本身就提供了第一个具体的生成器实现。 -
api/http/:实现HTTP API的Server和Handler,它将依赖shortener.Service。
-
这个结构将我们识别出的逻辑模块映射到了具体的包路径。storage 和 idgen 包内部直接包含了它们的第一个具体实现。
项目结构和初步的包划分已经完成,现在是时候深入到每个核心包内部,开始编写具体的实现代码了。正是在这个从抽象到具体,再从具体反思抽象的过程中,接口的真正价值和必要性才会逐渐显现出来。
核心包的具体实现与接口的“发现”
现在,我们开始在规划好的包目录下编写核心功能模块的具体实现。在这个过程中,我们将分析它们之间的依赖关系,并根据可替换性、可测试性和关注点分离等原则,自然地“发现”并提取出接口。
首先是idgen 包——短码生成机制(具体实现)。
-
职责:负责生成唯一的短码,使用一种简单的哈希策略。
-
内聚性:包内所有代码都围绕“简单哈希生成短码”这一核心功能。
-
对外API(初期):
idgen.NewGenerator()构造函数和(*Generator) GenerateShortCode(...)方法。
// ch20/demo1/shortlink/internal/idgen/simple_hash_generator.go
... ...
const defaultCodeLength = 7
type Generator struct {
}
func NewGenerator() *Generator {
rand.Seed(time.Now().UnixNano())
return &Generator{}
}
func (g *Generator) GenerateShortCode(ctx context.Context, longURL string) (string, error) {
if longURL == "" {
return "", errors.New("idgen: longURL cannot be empty for code generation")
}
hasher := sha256.New()
hasher.Write([]byte(longURL))
hasher.Write([]byte(time.Now().Format(time.RFC3339Nano)))
hasher.Write([]byte(fmt.Sprintf("%d", rand.Int63())))
hashBytes := hasher.Sum(nil)
encoded := base64.URLEncoding.EncodeToString(hashBytes)
if len(encoded) < defaultCodeLength {
return encoded, nil
}
return encoded[:defaultCodeLength], nil
}
然后是storage 包——数据持久化机制(具体实现)。
-
职责:负责短链接映射和访问计数的持久化。
-
内聚性:所有代码都围绕“内存存储短链接数据”这一功能。
-
对外API(初期):
storage.NewStore()构造函数和(*Store) Save(...)、(*Store) FindByShortCode(...)、(*Store) IncrementVisitCount(...)等方法。Link类型暂时也定义在此包内。
// ch20/demo1/shortlink/internal/storage/memory_store.go
package storage
import (
"context"
"errors"
"sync"
"time"
)
type Link struct {
ShortCode string
LongURL string
VisitCount int64
CreatedAt time.Time
}
var ErrNotFound = errors.New("storage: link not found")
var ErrShortCodeExists = errors.New("storage: short code already exists")
// 初期,这个 Store 就是我们的内存存储具体实现
type Store struct {
mu sync.RWMutex
links map[string]Link
}
func NewStore() *Store { // 构造函数返回具体类型
return &Store{links: make(map[string]Link)}
}
func (s *Store) Save(ctx context.Context, link Link) error { /* ... */ return nil }
func (s *Store) FindByShortCode(ctx context.Context, shortCode string) (*Link, error) { /* ... */ return nil, nil }
func (s *Store) IncrementVisitCount(ctx context.Context, shortCode string) error { /* ... */ return nil }
func (s *Store) Close() error { return nil }
思考点:Link 类型现在是 storage 包的。如果 shortener.Service 要操作 Link,就需要导入 storage 包并使用 storage.Link。这会产生一个从业务核心到具体存储实现的依赖,不太理想。这是后续接口抽象要解决的问题之一。
接着来看 shortener 包——核心业务逻辑(Service层,依赖具体实现)。
-
职责:实现创建短链接、获取长链接等核心业务流程,编排对
idgen.Generator和storage.Store的调用。 -
内聚性:聚焦核心短链接业务逻辑。
-
对外API(初期):
shortener.NewService(...)构造函数和(*Service) CreateShortLink(...)、(*Service) GetAndTrackLongURL(...)方法。 -
SOLID原则初步体现:
-
SRP(单一职责):
shortener包专注于业务编排,将ID生成和存储的具体实现委托给其他包。 -
DIP(依赖倒置原则)——尚未完全体现:目前
shortener.Service直接依赖具体实现类型*idgen.Generator和*storage.Store。这在初期可以接受,但不利于扩展和测试。我们将在下一阶段通过引入接口来改进这一点。
-
// ch20/demo1/shortlink/internal/shortener/service.go
... ...
// Config for Service, allowing dependencies to be passed in.
type Config struct {
Store *storage.Store // Concrete type for demo1
Generator *idgen.Generator // Concrete type for demo1
MaxGenAttempts int
}
type Service struct {
store *storage.Store
generator *idgen.Generator
maxGenAttempts int
}
func NewService(cfg Config) *Service { // Removed error return for simplicity in demo1 main
if cfg.Store == nil || cfg.Generator == nil {
log.Fatalln("Store and Generator must not be nil for Shortener Service")
}
if cfg.MaxGenAttempts <= 0 {
cfg.MaxGenAttempts = 3
}
return &Service{
store: cfg.Store,
generator: cfg.Generator,
maxGenAttempts: cfg.MaxGenAttempts,
}
}
func (s *Service) CreateShortLink(ctx context.Context, longURL string) (string, error) {
if longURL == "" {
return "", fmt.Errorf("%w: longURL cannot be empty", ErrInvalidInput)
}
var shortCode string
for attempt := 0; attempt < s.maxGenAttempts; attempt++ {
log.Printf("DEBUG: Attempting to generate short code, attempt %d, longURL: %s\n", attempt+1, longURL)
code, genErr := s.generator.GenerateShortCode(ctx, longURL)
if genErr != nil {
return "", fmt.Errorf("attempt %d: failed to generate short code: %w", attempt+1, genErr)
}
shortCode = code
linkToSave := storage.Link{
ShortCode: shortCode,
LongURL: longURL,
CreatedAt: time.Now().UTC(),
}
saveErr := s.store.Save(ctx, linkToSave)
if saveErr == nil {
log.Printf("INFO: Successfully created short link. ShortCode: %s, LongURL: %s\n", shortCode, longURL)
return shortCode, nil
}
if errors.Is(saveErr, storage.ErrShortCodeExists) && attempt < s.maxGenAttempts-1 {
log.Printf("WARN: Short code collision, retrying. Code: %s, Attempt: %d\n", shortCode, attempt+1)
continue
}
log.Printf("ERROR: Failed to save link. LongURL: %s, ShortCode: %s, Attempt: %d, Error: %v\n", longURL, shortCode, attempt+1, saveErr)
return "", fmt.Errorf("%w: after %d attempts for input %s: %w", ErrConflict, attempt+1, longURL, saveErr)
}
return "", ErrServiceInternal
}
func (s *Service) GetAndTrackLongURL(ctx context.Context, shortCode string) (string, error) {
if shortCode == "" {
return "", fmt.Errorf("%w: short code cannot be empty", ErrInvalidInput)
}
link, findErr := s.store.FindByShortCode(ctx, shortCode)
if findErr != nil {
if errors.Is(findErr, storage.ErrNotFound) {
log.Printf("WARN: Short code not found. ShortCode: %s\n", shortCode)
return "", fmt.Errorf("short link for code '%s' not found: %w", shortCode, findErr)
}
log.Printf("ERROR: Failed to find link by short code. ShortCode: %s, Error: %v\n", shortCode, findErr)
return "", fmt.Errorf("failed to find link for code '%s': %w", shortCode, findErr)
}
go func(sc string, currentCount int64) {
bgCtx := context.Background()
if err := s.store.IncrementVisitCount(bgCtx, sc); err != nil {
log.Printf("ERROR: Failed to increment visit count (async). ShortCode: %s, Error: %v\n", sc, err)
} else {
log.Printf("DEBUG: Incremented visit count (async). ShortCode: %s, NewCount: %d\n", sc, currentCount+1)
}
}(shortCode, link.VisitCount)
log.Printf("INFO: Redirecting to long URL. ShortCode: %s, LongURL: %s\n", shortCode, link.LongURL)
return link.LongURL, nil
}
internal/api/http下的server和handler则是常规的http server(封装路由)以及请求的处理器,这里就不贴代码了。最后补充一下main.go对各个包和服务的组装环节:
// ch20/demo1/shortlink/main.go
package main
import (
"context"
"errors"
"log"
"net/http"
"os"
"os/signal"
"syscall"
"time"
"github.com/your_org/shortlink/internal/api/http/server"
"github.com/your_org/shortlink/internal/config"
"github.com/your_org/shortlink/internal/idgen"
"github.com/your_org/shortlink/internal/shortener"
"github.com/your_org/shortlink/internal/storage"
)
func main() {
// 1. 简化配置处理 (硬编码)
c, _ := config.LoadConfig()
// 2. 使用标准库 log
log.SetFlags(log.LstdFlags | log.Lshortfile)
log.Println("Starting shortlink service", "version", "shortlink-demo1")
// 3. 初始化依赖 (具体类型)
storeImpl := storage.NewStore()
defer func() {
if err := storeImpl.Close(); err != nil {
log.Printf("Error closing store: %v\n", err)
}
}()
idGenImpl := idgen.NewGenerator()
// 假设 NewService 接受具体类型,并且可能返回错误(如果依赖为nil)
// shortenerService, err := shortener.NewService(storeImpl, idGenImpl) // 如果 NewService 返回 error
shortenerService := shortener.NewService(shortener.Config{
Store: storeImpl,
Generator: idGenImpl,
MaxGenAttempts: 3}) // 使用Config结构
if shortenerService == nil {
log.Fatalln("Failed to create shortener service due to nil dependencies")
}
// 4. 创建并启动 HTTP 服务器 (由 api/http/server.go 负责)
httpServer := server.New(c.Server.Port, shortenerService) // 将 service 注入
go func() {
log.Printf("HTTP server starting on :%s\n", c.Server.Port)
if err := httpServer.Start(); err != nil && !errors.Is(err, http.ErrServerClosed) {
log.Fatalf("HTTP server ListenAndServe error: %v\n", err)
}
}()
// 5. 优雅退出
... ...
}
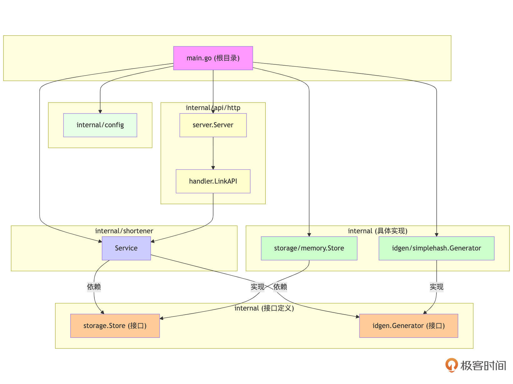
第一版设计后的包依赖层次图(依赖具体实现):

从图中我们看到:
-
main.go:作为应用的入口,负责创建和组装所有核心组件。它直接创建了config、shortener.Service(并将具体的storage.Store和idgen.Generator实例注入其中),以及api/http/server.Server的实例。 -
api/http/server.Server:负责HTTP服务器的启动和路由注册。它会创建一个api/http/handler.LinkAPI的实例。 -
api/http/handler.LinkAPI:包含具体的HTTP请求处理逻辑。它依赖于shortener.Service来执行业务操作。 -
shortener.Service:核心业务逻辑层。在第一版设计中,它直接依赖于internal/storage.Store(此时是内存存储的具体类型)和internal/idgen.Generator(此时是简单哈希生成的具体类型)。 -
internal/storage.Store和internal/idgen.Generator:在此版本中,它们是各自功能域下的具体实现类型。
这个阶段,我们的设计优先考虑了功能的快速实现,包之间的依赖是具体的。这为我们接下来的“发现”接口过程奠定了基础。更多关于第一版的代码,请访问本专栏代码仓库并下载查看。
至此,我们的 shortener.Service 直接依赖了 storage.Store 和 idgen.Generator 的具体实现。这在项目初期为了快速验证功能是可行的。但随着思考的深入,我们会发现几个关键问题(正如我们第17讲讨论接口设计时提到的),这些问题将自然地引导我们“发现”接口的必要性。
首先是可替换性与扩展性。
我们的“技术选型考量”中已经预见到,simplehash 可能不是最终的ID生成方案,memory.Store 也肯定不是生产环境的存储方案。如果未来我们要引入基于数据库的存储(PostgresStore),或者一种基于雪花算法的ID生成器(SnowflakeGenerator),那么 shortener.Service 将被迫修改其字段类型(store、generator)和构造函数 NewService 的参数类型。每次增加新的实现或替换旧的实现,都需要改动核心业务逻辑代码,这显然违反了开放-关闭原则。我们希望 shortener.Service 的核心逻辑能够稳定,不随具体依赖的实现变化而变化。
其次是关注点分离与依赖倒置。
shortener.Service 的核心职责是编排业务流程。它不应该强耦合于ID是如何生成的(哈希还是发号器?),或者数据是存在内存里还是数据库里。它应该只关心它所依赖的组件能提供哪些行为契约。例如,它需要一个“能生成短码的东西”和一个“能保存和查找链接的东西”。这种对“东西”能力的抽象,正是接口的用武之地,也是依赖倒置原则的体现——高层模块(shortener.Service)不应依赖底层模块(具体实现),两者都应依赖抽象(接口)。
最后是可测试性(作为上述好处的自然结果)。
一旦 shortener.Service 依赖于抽象接口,而不是具体实现,那么在对 shortener.Service 进行单元测试时,我们就可以轻松地传入这些接口的测试替身(Test Doubles),如Fake objects或Mocks。这样就能隔离测试 Service 本身的业务逻辑,而不受真实存储或ID生成器的复杂性和不确定性(如网络、磁盘I/O、随机性)的影响。
基于这些更贴近实际设计演进的理由,我们决定引入接口。shortener.Service 作为消费者,它定义了它对依赖组件的行为期望。
引入接口后的项目结构规划(第二版 - 带接口定义)如下所示。注意,这里只展示结构变化,具体接口定义下一节课会讲。
└── demo2/shortlink/
├── go.mod
├── internal/
│ ├── api/
│ │ └── http/
│ │ ├── handler/
│ │ │ └── handler.go
│ │ └── server/
│ │ └── server.go
│ ├── config/
│ │ └── config.go
│ ├── idgen/
│ │ ├── interface.go # <--- 新增接口定义文件
│ │ └── simplehash/ # 基于简单哈希的具体实现
│ │ └── generator.go
│ ├── shortener/
│ │ └── service.go
│ └── storage/
│ ├── interface.go # <--- 新增接口定义文件
│ └── memory/ # 内存存储的具体实现
│ └── memory.go
└── main.go
我们为 storage 和 idgen 包分别增加了 interface.go 文件,用于定义它们对外暴露的抽象接口。storage.Link 结构体现在也定义在 storage/interface.go 中,作为接口契约的一部分。具体的实现包(如 memory 和 simplehash)将去实现这些接口,并使用通用的 storage.Link。
引入接口后的包依赖层次图如下(概念性):

在第二版设计中,main 仍然负责创建具体实现,但现在它将这些实现(它们满足接口)注入到 shortener.Service。Service 层现在依赖于 storage.Store 和 idgen.Generator 接口(暂定的接口名),实现了与具体实现的解耦。
通过这个演化过程可以知道,我们不是一开始就“发明”接口,而是在编写了具体实现并分析其局限性后,从消费者的需求(shortener.Service 的需求)出发,“发现”并提取出了必要的接口抽象。这种方式创建的接口通常更实用、更聚焦,也更符合Go语言的设计哲学。具体的接口方法签名和更细致的API设计,将是我们下节课的重点。
小结
在这节课中,我们通过“短链接服务”这个具体案例,迈出了从需求到初步设计蓝图的关键一步,重点体验了设计的演进过程。
-
需求解读与技术选型考量:我们明确了服务的核心功能和初步的技术思考方向,并对未来可能的变化点(如短码生成策略、数据存储方式)保持了开放性。
-
架构草图与分层思想:我们勾勒了应用的核心逻辑分层(接入层、核心服务层、数据存储、ID生成),为后续的模块划分和职责定义奠定了基础。
-
核心功能模块识别与包设计考量:我们将逻辑功能映射到初步的Go包(如
shortener、storage、idgen、config、api/http),并强调了在包设计初期就应考虑高内聚原则。 -
项目结构规划(第一版):我们基于识别出的包,规划了第一版的物理目录结构,此时
main.go位于根目录,核心业务逻辑在/internal下,并且shortener.Service直接依赖具体实现的存储和ID生成包。 -
核心包的具体实现与接口的“发现”:我们编写了这些核心包的初步具体实现。然后,通过分析直接依赖具体实现所带来的问题(如可替换性差、可测试性差、违反开放-关闭原则和依赖倒置原则),我们演示了接口是如何从这些实际的设计痛点中“自然涌现”的。最后,我们展示了引入接口定义(在各自功能域的根包下,如
storage/interface.go)后,项目结构和包依赖关系图的演变,实现了核心业务逻辑与具体实现的解耦。
这节课的核心在于理解设计是一个迭代和演进的过程。我们从具体的需求和初步实现出发,逐步识别出抽象的必要性,让接口成为解决耦合、提升灵活性的自然选择,而不是一开始就进行过度设计。这个过程为我们详细打磨这些Go包API和错误处理策略做了充分的铺垫。
下节课我们将重点详细设计和打磨在本节末尾引入的 storage.Store 和 idgen.Generator 接口,以及 shortener.Service 自身对外暴露的Go API。应用第19讲的Go包API设计五要素,让它们更易用、安全、兼容、高效和符合Go惯例。同时,细化错误处理策略,定义业务错误类型,并规划错误在各层之间的传递与包装,以及简单讨论核心流程中可能涉及的内部并发考量。
这第一部分的实战关键在于体会设计先行的重要性,以及如何将抽象的设计原则应用到具体的项目中,从需求一步步推导出清晰的模块和接口。
思考题
在我们的第一版设计中,shortener.Service 直接依赖了 storage.Store 和 idgen.Generator 的具体类型。在“发现接口的必要性”部分,我们论述了引入接口的好处,如可替换性、可测试性和依赖倒置。
那从团队协作的角度来看,在项目初期(甚至在只有一个具体实现的情况下)就着手定义清晰的接口(比如 storage.Store 和 idgen.Generator 接口),而不是等到多个实现出现时再提取,可能会带来哪些额外的好处或便利?
欢迎在留言区分享你的想法!我是Tony Bai,我们下节课将继续完善“短链接服务”的设计。
精选留言
2025-07-30 17:20:02
2025-07-07 20:03:57
2025-07-06 11:57:19
没有特别理解这一段
1. 假设当我们需要更改原先算法为新的雪花算法,我们只需要更改 GenerateShortCode 里面的业务逻辑就行,不需要更改 shortener.Service 的代码。
2. 假设新增一个雪花算法方法在 internal/shortener/service.go,我们可以更改 shortener.Service 的调用方式,会有代码更改
上面两种情况好像都没有说需要被迫修改shortener.Service 将被迫修改其字段类型(store、generator)和构造函数 NewService 的参数类型
2025-07-04 09:20:52
2025-06-30 16:02:50